Workflow Overview¶

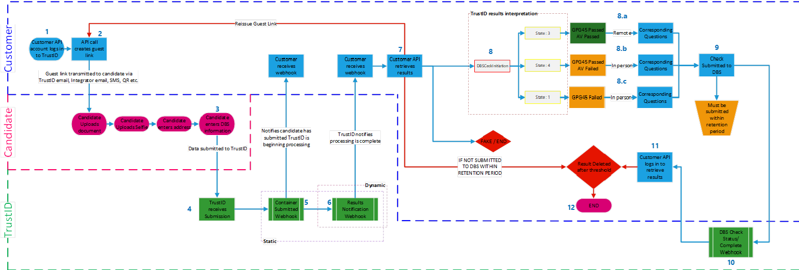
This workflow has eleven main steps:
Client’s API - Log in: (Login)
Client’s API - Create Guest Link: (Creating a Guest Link) Container Submitted Webhook
Applicant completes the check
TrustID receives application
Container Submitted webhook (only available when configuring a static URL on the TrustID account): (Container Submitted Webhook)
Results Notification webhook: (Result Notification Webhook Callback)
Client’s API retrieves container: (Retrieving Applications)
Client’s API interprets results: Container > DbsCheckInitiation > State 1 / State 3 / State 4
Client’s API displays the corresponding questions based on the DbsCheckInitiation > State and from the employer’s answers builds and sends the ‘Initiate DBS Check’ payload to TrustID.
TrustID’s API fires DbsStatusUpdate webhooks “WorkflowName”:”DbsStatusUpdate”,
Client’s API retrieves container to check for DBS Status Results > Container > DbsStatus > Status : ” FORM_COMPLETE”
Once Container > DbsStatus > Status: “APP_COMPLETE”, Client’s API retrieves PDF report: (PDF Report)